mirror of
https://github.com/immich-app/immich.git
synced 2026-02-05 00:30:57 +03:00
[BUG] additional IDs returned in DELETE /asset #662
Closed
opened 2026-02-04 21:46:04 +03:00 by OVERLORD
·
2 comments
No Branch/Tag Specified
main
feat/asset-file-apis
chore/translations
fix/web-switch-label-clickable
fix/web-people-hidden-state
renovate/typescript-projects
release/next
fix/timezones
fix/time-zone-upserts
midzelis/wip
push-zpwsovysllvn
push-nwxlpmyzkyrl
push-nvnkszuqwppm
renovate/github-actions
push-smstsuupsowp
refactor/adaptive_image
push-olwpzvrxnomt
push-lmxsupnmxspl
renovate/machine-learning
feat/web-chromecast-video-looping
feat/use-native-clients
renovate/flutter
fix/create-face-edited
fix/mobile-ios-mtls
docs/contributing
docs/mise-mobile
renovate/grafana-monorepo
feature/bottom-buttons-order
feat/immich-mobile-ui-showcase
refactor/consolidate-image-requests
renovate/connectivity_plus-7.x
renovate/major-vitest-monorepo
renovate/pypi-python-multipart-vulnerability
fix/mobile-people-query
sqlite_thumbs
feat/html-text
chore/no-macro-validation
refactor/purchase-store
uhthomas/mobile-fix-app-bar-fade
uhthomas/mobile-fix-asset-jump
feat/pano-ocr
feat/shared-link-login
fix/database-backup-db-names
fix-keep-correct-ios-shared-album-asset
fix-memory-generation-and-display
feat/verify-permissions
refactor/album-service-small-tests
fix/ml-rocm-build
fix/flipped-dimensions-mobile
push-vpxwmwwxwnvw
fix-migration-width-height
refactor/more-queries
revert/prettier-translations
refactor/asset-service-queries
fix/locale-settings-desc
chore/add-debug-log
feat/edit-filters
shared-deep-link-handler
feat/mobile-editing
feat/thumbnail-native-clients
feat/platform-clients
feat/integrity-checks-izzy
fix/foreground-cloud-sync
feat/dynamic-layout
filter-by-person
feat/csp
refactor/sidebar
fix/disable-editing
fix/view-timeline-deeplink
image-zoom-on-slow-connection
fix-consider-dar-for-video-dimension
fix/merged-edited-assets
perf/optimize-album-sort
open-api-fix
feat/create-job-with-dto
use-toast-primary
feat/vitest-4
feat/ios-fastlane-match
match-signing
fix-update-time-update-timeline
chore/translation-keys
feat/modal-routes
feat/panorama-tiles
feature/mobile-view-asset-owner
feat/system-settings
feature/show-activity-count
better-info-in-asset-viewer
fix/all-people-count
feat/location-favorites
feature/rearrange-buttons-2
fix/download-storage-template
feat/kb-shortcuts-mobile
fix/people-count
push-qolzzzzxrvvn
chore/originals-in-asset-files
feat/asset-size-columns
ben/tree-a11y
new-search-filter-ui
refactor/expectSelectedReadonly
refactor/mobile-grdb
push-qvuktpxmkknu
feat/mobile-native-local-sync
refactor/timeline_ops
fix/scrubber_end
feat/version.txt
feat/context-menus
feat/server-chunked-uploads
refactor/virtualsegment
refactor/rename_daymonth_groups
fix/restrict-android-bg-worker
feat/android-periodic-worker
fix-remote-sync-clean-up
refactor/timeline_move_ops
renovate/mapbox-mapbox-gl-rtl-text-0.x
fix/timeline_split_selectable
feat/keyboard_actions_help_modal
feat/static_frontend
feat/notification-warnign-android
feat/plugins2
feat/plugins
test/create-workflow-token-action
fix/docs-force
debug/search-result-similarity
debug/cf-chunked-uploads
feat/eslint_rule
feat/search-filter-album/web
refactor/timeline_photostream
refactor/timelineasset_asset
feat/session-permissions
feat/timeline_photostream_assetnav
feat/timeline_minor_optimize
feat/timeline_perf_nocomp
feat/timeline_search_results_actions
feat/timeline_search_results_page
fix/timeline_padding
fix/timeline_search_reactivity_warnings
feat/timeline_scrollbar
feat/timeline_stream_withviewer
fix/timeline_back_forth_nav
refactor/timeline_photostream_component
fix/generated-files-checks
fix/locate-button-local
chore/base-image-mimalloc
refactor/timeline_assetlayout
refactor/timeline_selectable
refactor/timeline_aware_actions
refactor/timeline_monthsegment
feat/remove-old-pages
chore/deps-gradle
tmp_photostream
tmp/lcms
feat/mobile-dynamic-thumbnails
fix/mobile-finer-thumbnail-concurrency
refactor/timeline1
refactor/extract_photostream
refactor/rename_load_api
refactor/timeline2
refactor/timeline3
feat/multi-select-asset-viewer
feat-no-thumbhash-cache
refactor/asset_grid
feat/faster-access-checks
fix/18991
fix/19543
chore/temp-remove
fix/21419
feat/mobile-hdr-images
chore/update-mise-lockfile
feat/mise-server-checks
feat/mise-ci
feat/windows-2025
feat/dev_cli
refactor/mobile-migrate-clients
fix/map-theme
fix/require-checkbox
chore/use_swc
feat/efficient-thumbnail-decoding
refactor/mobile-thumbhash
refactor/mobile-thumbhash-new
fix/mobile-uncached-zoom
feat/beta-background-upload
fix/beta-timeline-memories-setting
fix/failed-uploads-not-removed
feat/mobile-shared-album
feat/groups
drift-map-page
drift-auth-user-sync
fix/disable-memory
feat/add-to-album-action
edit-date-time-action
drift-people-page
sqlite-remove-isIn
feat/inline-storage-columns
chore/required-reviewers
refact/asset-manager
fix/folder-sort
pnpm
feat/widget-multiple-server-urls
chore/medium-tests-dbname
fix/web-no-iterator-find
fix/map-pan-interruption
track-livephotos
timeline_events
chore/oxlint-migration
feat/maintenance-worker
feat/dav
chore/demo-snapshot
refactor/server-side-dedupe
feat/integrity-checks
dev/recognition-eval
lighter_buckets_test
perf/postgres-queue
postgres-queue
focus_rings
refactor/web-stores-1
refactor/add-to-taken
feat/sort-places
feat/sidecar-asset-file
vet
tmp/demo-snapshot-preview
fix/server-migration-file-extension
refactor/mobile-v2
fix/asset-update-race-condition
rknn-toolkit-lite2
refactor/mobile-split-up-search-page
feature/Add-rocm-support-for-machine-learning
feat/rocm
chore/async-hash-file
feat/shared-link-view-count
feat/rotation
feat/graphql
feat/job-ids
feat/ignore-library-permission-error
feat/docker-compose-builder
feat/kysely-typeorm
mobile/onboarding
no-video-player
fix/server-qsv-output-format
chore/server-geodata-tweaks
mobile/native-video-player-no-hero
feat/xxhash
fix/docs-concurrency
feat/preload-ml-textual-model
feat/local-tileserver
refactor/exif-orientation
original-path-infix
refactor/mobile/login-form-1
feat/server-editor-endpoints
fix/server-qsv-vbr
fix-mobile-db-problems
feat/ml-armnn-conversion
feat/mobile/backup-with-album-info
feat/fast-initial-sync-1
chore/handle-output_dims
feat/server-more-robust-generation
feat/unassign-faces
feat/shortcuts-on-asset-grid
feat/background-upload
feat/capacitor-mobile-app-poc
feat/server-nvenc-hw-decoding
release/v1.105
fix/mobile-fetch-non-archive
feat/fine-grained-access-controls
web/automation-ui
feat/mobile-server-endpoint-save-dropdown
feat/blurhash-thumbnail
object-storage
feat/memories-animations
dev/metrics
ml/tflite
feat/ml-export-cli
v2.5.3
v2.5.2
v2.5.1
v2.5.0
v2.4.1
v2.4.0
v2.3.1
v2.3.0
v2.2.3
v2.2.2
v2.2.1
v2.2.0
v2.1.0
v2.0.1
v2.0.0
v1.144.1
v1.144.0
v1.143.1
v1.143.0
v1.142.1
v1.142.0
v1.141.1
v1.141.0
v1.140.1
v1.140.0
v1.139.4
v1.139.3
v1.139.2
v1.139.1
v1.139.0
v1.138.1
v1.138.0
v1.137.3
v1.137.2
v1.137.1
v1.137.0
v1.136.0
v1.135.3
v1.135.2
v1.135.1
v1.135.0
v1.134.0
v1.133.1
v1.133.0
v1.132.3
v1.132.2
v1.132.1
v1.132.0
v1.131.3
v1.131.2
v1.131.1
v1.131.0
v1.130.3
v1.130.2
v1.130.1
v1.130.0
v1.129.0
v1.128.0
v1.127.0
v1.126.1
v1.126.0
v1.125.7
v1.125.6
v1.125.5
v1.125.4
v1.125.3
v1.125.2
v1.125.1
v1.125.0
v1.124.2
v1.124.1
v1.124.0
v1.123.0
v1.122.3
v1.122.2
v1.122.1
v1.122.0
v1.121.0
v1.120.2
v1.120.1
v1.120.0
v1.119.1
v1.119.0
v1.118.2
v1.118.1
v1.118.0
v1.117.0
v1.116.2
v1.116.1
v1.116.0
v1.115.0
v1.114.0
v1.113.1
v1.113.0
v1.112.1
v1.112.0
v1.111.0
v1.110.0
v1.109.2
v1.109.1
v1.109.0
v1.108.0
v1.107.2
v1.107.1
v1.107.0
v1.106.4
v1.106.3
v1.106.2
v1.106.1
v1.106.0
v1.105.1
v1.105.0
v1.104.0
v1.103.1
v1.103.0
v1.102.3
v1.102.2
v1.102.1
v1.102.0
v1.101.0
v1.100.0
v1.99.0
v1.98.2
v1.98.1
v1.98.0
v1.97.0
v1.96.0
v1.95.1
v1.95.0
v1.94.1
v1.94.0
v1.93.3
v1.93.2
v1.93.1
v1.93.0
v1.92.1
v1.92.0
v1.91.4
v1.91.3
v1.91.2
v1.91.1
v1.91.0
v1.90.2
v1.90.1
v1.90.0
v1.89.0
v1.88.2
v1.88.1
v1.88.0
v1.87.0
v1.86.0
v1.85.0
v1.84.0
v1.83.0
v1.82.1
v1.82.0
v1.81.1
v1.81.0
v1.80.0
v1.79.1
v1.79.0
v1.78.1
v1.78.0
v1.77.0
v1.76.1
v1.76.0
v1.75.2
v1.75.1
v1.75.0
v1.74.0
v1.73.0
v1.72.2
v1.72.1
v1.72.0
v1.71.0
v1.70.0
v1.69.0
v1.68.0
v1.67.2
v1.67.1
v1.67.0
v1.66.1
v1.66.0
v1.65.0
v1.64.0
v1.63.2
v1.63.1
v1.63.0
v1.62.1
v1.62.0
v1.61.0
v1.60.0
v1.59.1
v1.59.0
v1.58.0
v1.57.1
v1.57.0
v1.56.2
v1.56.1
v1.56.0
v1.55.1
v1.55.0
v1.54.1
v1.54.0
v1.53.0
v1.52.1
v1.52.0
v1.51.2
v1.51.1
v1.51.0
v1.50.1
v1.50.0
v1.49.0
v1.48.1
v1.48.0
v1.47.3
v1.47.2
v1.47.1
v1.47.0
v1.46.1
v1.46.0
v1.45.0
v1.44.0
v1.43.1
v1.43.0
v1.42.0_65-dev
v1.41.1_64-dev
v1.41.0_64-dev
v1.40.1_63-dev
v1.40.0_63-dev
v1.39.0_61-dev
v1.38.2_60-dev
v1.38.1_60-dev
v1.38.0_60-dev
v1.37.0_58-dev
v1.36.2_56-dev
v1.36.1_55-dev
v1.36.0_55-dev
v1.35.0_54-dev
v1.34.0_53-dev
v1.33.1_52-dev
v1.33.0_52-dev
v1.32.1_51-dev
v1.32.0_50-dev
v1.31.1_49-dev
v1.31.0_49-dev
v1.30.2_48-dev
v1.30.0_46-dev
v1.29.6_45-dev
v1.29.6_44-dev
v1.29.5_44-dev
v1.29.4_44-dev
v1.29.3_43-dev
v1.29.2_43-dev
v1.29.1_43-dev
v1.29.0_42-dev
v1.28.4_41-dev
v1.28.4_42-dev
v1.28.3_41-dev
v1.28.2_40-dev
v1.28.1_39-dev
v1.28.0_38-dev
v1.27.0_37-dev
v1.26.0_36-dev
v1.25.0_35-dev
v1.24.0_34-dev
v1.23.0_33-dev
v1.22.0_32-dev
v1.21.1_31-dev
v1.21.0_31-dev
v1.20.3_30-dev
v1.20.2_30-dev
v1.20.1_30-dev
v1.20.0_30-dev
v1.19.1_29-dev
v1.19.0_29-dev
v1.18.0_27-dev
v1.17.0_25-dev
v1.16.0_23-dev
v1.15.1_21-dev
v1.15.0_21-dev
v1.14.0_21-dev
v1.13.0_20-dev
v1.12.0_18-dev
v1.11.0_17-dev
v1.10.0_15-dev
v1.9.1_14-dev
v1.9.0_13-dev
v1.8.0_12-dev
v1.7.0_11-dev
v1.6.0_10-dev
v1.5.1+9-dev
v1.5.0+8-dev
v1.4.0+7-dev
v1.4.0+6-dev
v1.4.0-dev
v1.3.0-dev
v1.3.1-dev
v0.6-dev
v0.5-dev
v0.4-dev
v0.3-dev
v0.2-dev
first-android-release
No Label
Milestone
No items
No Milestone
Projects
Clear projects
No project
Notifications
Due Date
No due date set.
Dependencies
No dependencies set.
Reference: immich-app/immich#662
Reference in New Issue
Block a user
Blocking a user prevents them from interacting with repositories, such as opening or commenting on pull requests or issues. Learn more about blocking a user.
Delete Branch "%!s()"
Deleting a branch is permanent. Although the deleted branch may continue to exist for a short time before it actually gets removed, it CANNOT be undone in most cases. Continue?
Originally created by @MichaelBui on GitHub (Feb 5, 2023).
I use

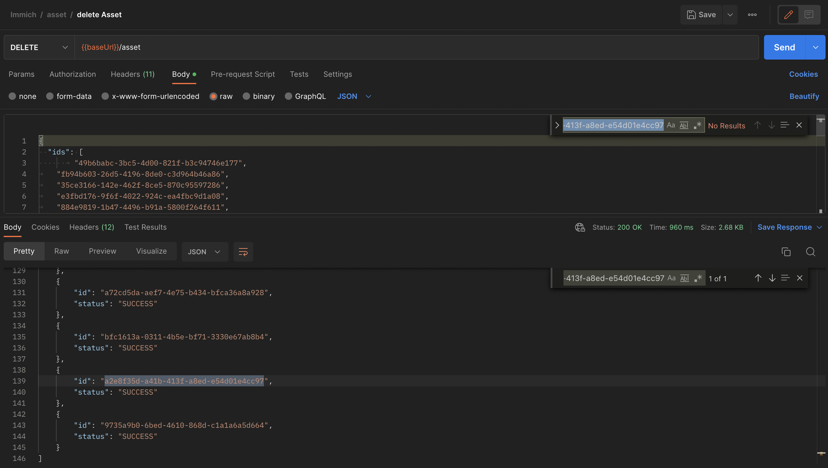
DELETE /assetto delete files with 34 IDs but 36 IDs got deleted, together with 36 files:Describe the bug
I sent this request with
34IDs (done in Postman but convert into curl to paste here):and got this response (prettified) with
36IDs:These are 2 IDs returned in the response (bottom) but not in the request:
9735a9b0-6bed-4610-868d-c1a1a6a5d664a2e8f35d-a41b-413f-a8ed-e54d01e4cc97After that, I tried to query from DB & as I expected, there are no results for these 2 IDs.
It seems not easy to reproduce because I have done many requests (from ~30 to ~600 IDs per request) before that but haven't encountered this issue before and I guess it may not happen to me again.
Not sure if this happen because of some cache or some duplicated hashed value,... but I'm worried that additional files have got deleted unknowingly.
Task List
Please complete the task list below. We need this information to help us reproduce the bug or point out problems in your setup. You are not providing enough info may delay our effort to help you.
docker-composefile..envfile.To Reproduce
Steps to reproduce the behavior:
Expected behavior
A clear and concise description of what you expected to happen.
Screenshots

System
<version>v1.42.0<version>Additional context
Add any other context about the problem here.
@MichaelBui commented on GitHub (Feb 5, 2023):
After taking a look at the sync logs, I guess the reason is that those 2 files are live photos so the behavior is expected:

Please help to confirm & feel free to close this bug. Hope it helps someone in the future to understand the behavior!
@alextran1502 commented on GitHub (Feb 5, 2023):
This is expected, when you delete a live photos asset, the id that should be passed in is the image part, and the moving part will get deleted along with the image portion.
Thank you for the detail report! 😄